Login
Account
Sign Up
Home
About Us
Catalog
Search
Register RSS
Embed RSS
FAQ
Get Embed Code
Example: Default CSS
Example: Custom CSS
Example: Custom CSS per Embedding
Super RSS
Usage
View Latest
Create
Contact Us
Technical Support
Guest Posts/Articles
Report Violations
Google Warnings
Article Removal Requests
Channel Removal Requests
General Questions
DMCA Takedown Notice
RSSing>>
Collections:
RSSing
EDA
Intel
Mesothelioma
SAP
SEO
Latest
Articles
Channels
Super Channels
Popular
Articles
Pages
Channels
Super Channels
Top Rated
Articles
Pages
Channels
Super Channels
Trending
Articles
Pages
Channels
Super Channels
Switch Editions?
Cancel
Sharing:
Title:
URL:
Copy Share URL
日本語
RSSing.com
RSSing>>
Latest
Popular
Top Rated
Trending
Channel: ComponentSource News
NSFW?
Claim
0
X
Mark channel Not-Safe-For-Work?
cancel
confirm
NSFW Votes:
(
0
votes)
X
Are you the publisher?
Claim
or
contact us
about this channel.
X
0
Showing article 6904 of 17206 in channel 6832015
Channel Details:
Title: ComponentSource News
Channel Number: 6832015
Language: Japanese
Registered On: December 20, 2012, 3:43 pm
Number of Articles: 17206
Latest Snapshot: February 20, 2026, 9:37 pm
RSS URL:
http://www.componentsource.co.jp/news/visual-basic-net/rss.xml
Publisher:
https://www.componentsource.co.jp/news/rss.xml
Description:
Catalog:
//componentsource364.rssing.com/catalog.php?indx=6832015
Remove ADS
Viewing all articles
First Article
...
Article 6902
Article 6903
Article 6904
Article 6905
Article 6906
...
Last Article
Browse latest
Browse all 17206
↧
Active Query Builder for .NET WinForms v3.7.11.1186
January 22, 2021, 7:49 am
≫
Next: Active Query Builder for .NET WPF v3.7.11.1186
≪
Previous: GitKraken V7.5.0
$
0
0
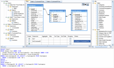
MySQLのUTC関数をサポート
↧
Search
RSSing.com
Remove ADS
Viewing all articles
First Article
...
Article 6902
Article 6903
Article 6904
Article 6905
Article 6906
...
Last Article
Browse latest
Browse all 17206
Trending Articles
和歌山市でマンションの部屋全焼
September 8, 2015, 7:23 pm
更新プログラムがインストールされません
July 11, 2015, 4:06 am
井上貴博アナウンサー彼女や結婚の噂は?実家や親が話題?人気は?
September 15, 2013, 1:59 am
宇宙運命数「8」 はくちょう座
September 23, 2018, 7:32 pm
カラオケ鉄板ネタになるの間違いなし「大塚愛から福原愛」って何!?
December 2, 2016, 11:00 pm
2016年1月22日号 山口銀行(1月4日付)
January 22, 2016, 3:58 am
人気占い師・Sakkoが占う!今日のアナタの運勢と、ラッキーカラーは・・・
October 16, 2019, 2:30 pm
サキュバス戦記 攻略
February 18, 2019, 9:27 am
この記事は表示できません
August 23, 2019, 6:15 pm
【ネタバレ感想】「7人目のスタンド使い」その18
August 2, 2016, 8:00 pm
上海問屋、7色に切り替えられるアイソレーションキーボード
August 3, 2014, 2:00 pm
【変更対戦カードのお知らせ】7.23『アマチュア全日本選手権大会』
July 18, 2017, 1:47 am
Microsoft、最も議論を呼んだWindows 11のタスクバーの問題を修正中
December 28, 2021, 5:14 pm
野口興業(弘道会/山口組)
December 13, 2015, 11:12 pm
エンタープライズ モードの設定方法について
August 29, 2014, 5:07 am
【ディズニーランドパリ】日本にないオススメアトラクション13選【ウォルトディズニースタジオ】
February 21, 2019, 5:31 am
サマータイムレンダ01
April 14, 2022, 8:34 am
Article 2
September 27, 2025, 5:31 pm
【世界大学ランキング】 第1位にジュリアード音楽院とウィーン国立音大、日本勢は?
August 23, 2019, 1:32 am
株式会社アルテカ 代表 野村 紘一
March 15, 2018, 12:16 am
Search
RSSing.com
© 2026 //www.rssing.com